March was a month of refinement and connectivity.
We focused on tightening integrations, polishing the everyday user experience, and giving studios more control over how Balancy interacts with their existing infrastructure.
From custom S3 and CDN configurations to smarter authentication and faster dashboards — every change was designed to make your LiveOps workflows leaner, faster, and more flexible.
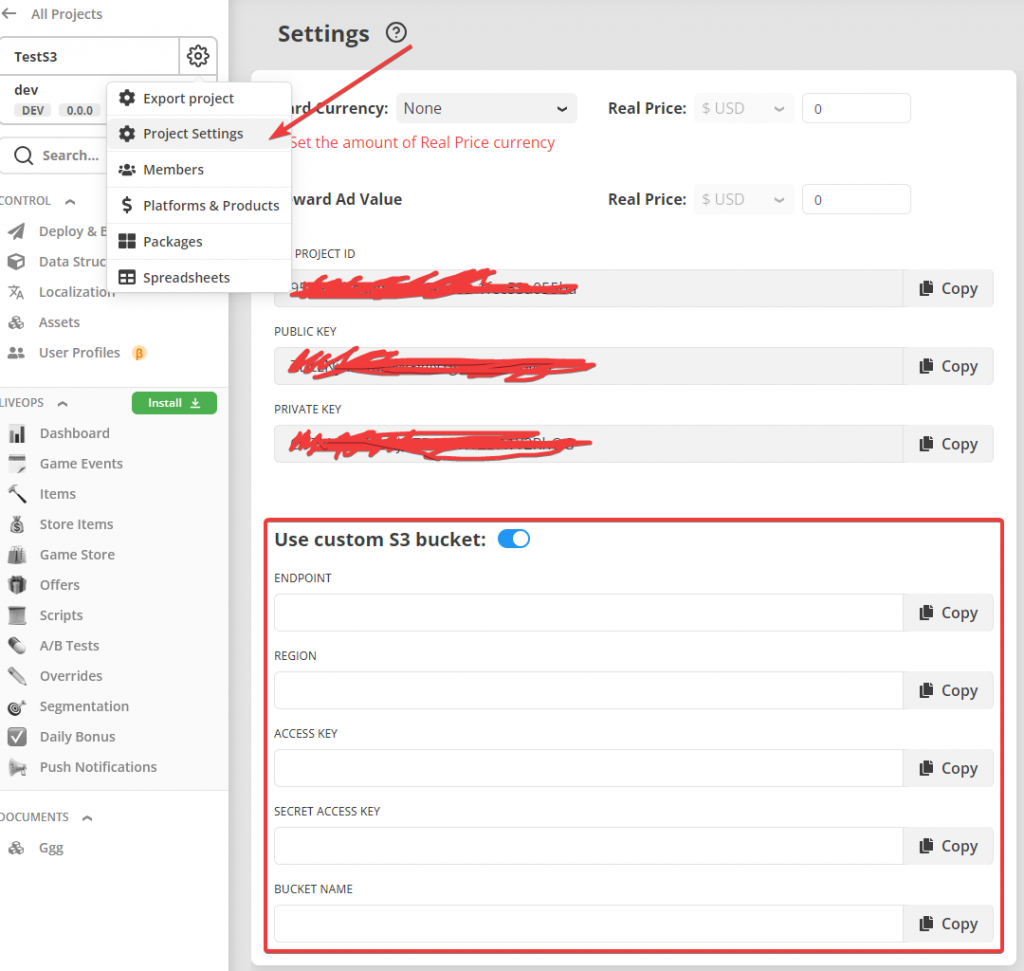
Custom S3 and CDN Configuration
One of March’s biggest additions was the ability to set up custom S3 and CDN endpoints for uploading generated JSONs.
Teams can now connect Balancy directly to their own hosting infrastructure — whether it’s for compliance, cost optimization, or deployment flexibility.
This means you can:
- Define custom S3 buckets for JSON uploads.
- Configure your own Content Delivery Network to serve LiveOps data globally.
- Keep all generated files under your control while maintaining seamless platform integration.
It’s a major step for studios running multiple environments or managing complex server ecosystems.
Improved Authentication Controls
To make account management more secure and predictable, Balancy now lets you limit authentication bindings.
Each user can bind only one account per authentication type — preventing duplicate logins and making it easier to manage identity links across social or platform logins.
We also expanded authentication options with Firebase token support via Balancy.Auth.WithFirebase, giving developers another flexible way to handle user sessions.
LiveOps Data Enhancements
Two new data fields were made public in LiveOps.Profile.GeneralInfo:
- TimeSincePurchase
- TimeSinceInstall
These unlock more ways to segment users based on lifecycle metrics, enabling finer-tuned event targeting, A/B testing, and retention strategies.
Smoother Package Management
In March, we simplified the package installation and update flow.
You can now install or update packages from any branch without triggering conflicts or merge issues.
This change eliminates one of the last major friction points for LiveOps teams collaborating across multiple environments.
We also removed unnecessary warnings before package installation — the system now handles updates safely without requiring manual confirmation.
Performance and UI Polish
Dozens of small improvements added up to a noticeably smoother experience this month:
- Faster Calendar Dashboard rendering, improving navigation for event-heavy projects.
- Custom Game Stores are now visible directly in the LiveOps view.
- The document selector modal opens faster and scales better.
- List items in User Profiles now automatically fit the screen for cleaner layout.
- The View button in Game Event modals stays fixed in position for consistent usability.
In short: everything from scrolling to opening menus feels a bit snappier.
Plugin Updates (5.0.21 → 5.0.23)
The plugin series in March delivered key fixes and deeper system logic:
- Offline start optimization: Balancy now applies the current branch even when starting offline, ensuring cached data can be used reliably.
- FirstLoginTime calculation fixed for more accurate analytics.
- Branch detection issue resolved to prevent “branch not found” errors.
- Custom CDN configuration added for more flexible deployment setups.
💡 If your project uses offline modes, multiple branches, or custom backends — these updates were built for you.
Revenue Condition Improvements
Balancy now uses float input fields for Revenue-based conditions.
This change allows finer control and better precision when setting up monetization logic.
(To use this feature, update your LiveOps package to the latest version and make sure your Unity plugin is version 5.0.5 or higher.)
Wrapping Up
March 2025 was all about integration, precision, and performance.
By giving developers deeper control over hosting, authentication, and LiveOps data, Balancy moved closer to becoming the fully adaptive LiveOps backbone for every game architecture — mobile, web, or PC.
Each refinement this month built on the same promise: keep your operations fast, flexible, and under your control.
